PI S5 DSW I DouglasARS
Apresentação
Caro Estudante,
Estamos entrando pela nossa quinta semana! Nesta semana vamos apresentar outras ferramentas que dão suporte ao desenvolvimento de um sistema web, que permitem a criação de diagramas e fluxogramas e especialmente recursos para a modelagem de dados e entidades de relacionamento, tão importante no desenvolvimento de aplicações que envolvam banco de dados. Vamos mostrar novamente o software DIA, apresentar informações de instalação e utilização dos softwares DBDesigner e do BrModelo. Assista os videos, leia os textos e preparem-se para a AO2!
Participem dos nossos encontros virtuais!
Estamos preparando um chat para a próxima semana.
Bons estudos!
Prof. Douglas A.
Objetivos
- Apresentar novos tutoriais de instalação e utilização do software DIA.
- Apresentar a ferramentas para modelagem de dados DBDesigner.
- Apresentar o BrModelo.
Vídeos
- Tutorial Ferramenta DIA - instalação Windows: https://www.youtube.com/watch?v=w3uuOPJvdcQ
- Como utilizar o software DIA (UML): https://www.youtube.com/watch?v=jZSSeTmViko
- Fluxograma com software DIA: https://www.youtube.com/watch?v=kihfnLJuce4
- Instalação DBDesigner Linux: https://www.youtube.com/watch?v=ZoAYi_s4MUs
- Relacionamento de Tabelas Utilizando o DBDesigner: https://www.youtube.com/watch?v=zkunrglLNBs
- Aula sobre a utilização do DBDesigner: https://www.youtube.com/watch?v=VsKOGg_0tXA
- Usando o BrModelo: https://www.youtube.com/watch?v=dk1-y0PnjuU
Textos
- BrModelo: um software free para modelagem de dados: http://www.devmedia.com.br/brmodelo-um-software-free-para-modelagem-de-dados/2192
- Instalando o DBDesigner: http://www.vivaolinux.com.br/artigo/Instalando-o-DB-Designer
- Instalação do DBDesigner: http://www.devmedia.com.br/dbdesigner-modelagem-e-implementacao-de-banco-de-dados/30897
- DBDesigner: uma ferramenta gratuita para modelagem de dados: http://www.devmedia.com.br/dbdesigner-uma-ferramenta-gratuita-para-modelagem-de-dados-artigo-sql-magazine-35/6840#ixzz3qWwgZgxE
- BrModelo (monografia): http://www.fernandozaidan.com.br/ined/bd/outros/brModelo.pdf
DBDesigner
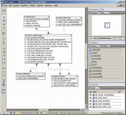
O DBDesigner 4 é uma ferramenta CASE (Computer-Aided Software Engineering) desenvolvida pela empresa Fabulous Force Database Tools. Esta ferramenta é livre e utilizada para a modelagem de dados visual que está disponível sob a licença GNU General Public License (GLP).
O DBDesigner é uma excelente opção para quem utiliza qualquer banco de dados principalmente MySQL, Oracle, MSSQL e PostgreSQL, mas obviamente não se limita apenas a esses. Através dele podemos modelar tabelas de forma gráfica, relacionamentos e muito mais. Utilizando este poderoso ambiente temos a geração da modelagem, do projeto, da implementação e da manutenção integradas em apenas um ambiente.
Após a modelagem, é possível nos conectarmos ao banco de dados, por exemplo, o banco de dados MySQL, para sincronização. Com o DBDesigner também é possível trabalharmos com os dados das tabelas.
Para fins de comparação com outras ferramentas o DBDesigner tem como principais concorrentes produtos como Oracle Designer, IBM Relational Rose e CA Erwin. A diferença para outras versões é que o DBDesigner tem bastante suporte tanto no fórum da ferramenta quanto na internet em geral devido a grande quantidade de pessoas que utilizam esta ferramenta, além de ser uma opção livre e disponível para diferentes sistemas operacionais. No entanto, o DBDesigner já está há um certo tempo sem receber atualizações muito em função do desenvolvedor principal da ferramenta ter sido contratado para trabalhar no Workbench que é mais um concorrente do DBDesigner. Felizmente para muitos que utilizam o DBDesigner e o consideram entre os melhores o projeto está sendo atualizado aos poucos por um grupo de desenvolvedores que poderão em breve lançar uma versão atualizada da ferramenta.
Nota: O DBDesigner tem versões Windows e Linux, diferente de outros softwares para modelagem, é possível, além de desenhar o modelo, criar imagens do modelo e gera automaticamente o código SQL e ainda, conectar e gerar o modelo diretamente num banco de dados MySQL.
Leia mais em: DBDesigner: Modelagem e Implementação de banco de dados http://www.devmedia.com.br/dbdesigner-modelagem-e-implementacao-de-banco-de-dados/30897#ixzz3qWzaXMv4
Instalação Linux
Para baixar o DBDesigner basta visitar o site oficial da ferramenta no endereço: http://www.fabforce.net/downloads.php
No site podemos escolher se queremos baixar uma versão para o sistema Linux ou Windows.
Nota1: Esta instalação do DBDesigner no Linux não até tão fácil. Depende de vários fatores e até de bibliotecas que não estejam instaladas no seu computador. Vale a pena tentar, mas entenda que você poderá levar mais tempo do que imagina. As plataformas testadas são: SUSE 8.1 e RedHat 7.3 Não desista!
Nota2: Na instalação para Windows, dá um pequeno problema, já que o DBDesigner está disponível em versões para Windows 98, 98SE, ME, 2000 e XP. Porém, funciona em modo de compatibilidade no Windows 7.
Para a versão do Linux estes são os passos a serem seguidos:
- Passo 1
- Entre no site: http://www.fabforce.net/downloads.php
- Passo 2
- Baixe a versão Linux apropriada, pode ser "DBDesigner4.0.5.4.tar.gz Linux"
- Passo 3
- Ao terminar o download, basta descompactar no diretório de sua preferência (Ex. /home/douglas/DBDesigner4), entrar no diretório e executar o binário startdbd.
- Pelo terminal
$ tar zxvf DBDesigner4.0.5.4.tar.gz $ cd DBDesigner4 $ ./startdbd
Pronto, nisso ele já vai ser inicializado, mas estará disponível apenas para o usuário que fez o download. Para colocar ele disponível para todos os usuários do sistema será necessário o seguinte procedimento.
$ mv DBDesigner4 /usr/local
Agora será necessário colocar o diretório do DBDesigner no PATH do sistema para que não seja necessário digitar todo o caminho para executá-lo.
Edite o arquivo /etc/profile e no final da linha PATH adicione /usr/local/DBDesigner4, vai ficar mais ou menos assim:
PATH="/usr/local/bin:/usr/bin:/bin:/usr/X11R6/bin:/usr/games: /usr/sbin:/sbin:/usr/local/DBDesigner4"
Após isso basta fazer logout e logar novamente no sistema que já vai estar funcionando. Digite então:
$ startdbd
Nota3: É importante que a sua versão do Linux seja compatível com o DBDesigner que você tá tentando instalar. No vídeo de instalação há procedimentos pouco detalhados sobre a instalação que envolvem outras habilidades (de Linux), mas que você pode facilmente estudar e realizar.
Instalação Ubuntu 64 bits
Esse tutorial mostra como, depois de horas e horas de pesquisa no Google, consegui instalar o DB Designer 4 no meu Ubuntu 64 bits. O que não faltam na internet são soluções, mas nenhuma dava certo. Após ler em vários sites e blogs, mostro como consegui resolver esse problema.
A primeira coisa a se fazer é baixar uma lib do kylix e instalá-la no seu SO.
Acesse o link da a seguir e baixe a kylixlibs
Descompacte o arquivo kylixlibs3-borqt-3.0-2.tar.gz , e dentro da pasta e renomeie o arquivo libborqt-6.9.0-qt2.3.so para libborqt-6.9-qt2.3.so
Como root ou utilizando o sudo, copie esse arquivo para a pasta /usr/lib32 :
# cp libborqt-6.9-qt2.3.so /usr/lib32/.
Obs: Para usuários 32 bits, copie o arquivo para /usr/lib ( não testei =P )
Pronto, agora iremos passar para a instalação do DBDesigner 4.
Baixe DB Designer no site do projeto, no meu caso eu baixei o arquivo compactado mesmo: DBDesigner4.0.5.4.tar.gz . No site diz que é a coisa mais simples do mundo, descompacte o arquivo no seu HOME e pronto, basta rodar o script startdb que tudo funciona. Mas não é bem assim.
Como root pelo terminal faça o seguinte:
Descompacte o arquivo .tar.gz baixado na pasta /opt/
# cd /opt/
# tar xvfz ~/Download/DBDesigner4.0.5.4.tar.gz (substituindo “~/Download/DBDesigner4.0.5.4.tar.gz” pelo local e nome do arquivo baixado)
Após isso, definimos o usuário e grupo dos arquivos
# chown root:root -R DBDesigner/
Agora alteramos as permissões dos arquivos
# chmod 755 -R DBDesigner/
Ainda como root execute o comando startdb pois ele irá gerar alguns links simbólicos nessa pasta.
# ./startdb
Pronto, agora com o DB Designer 4 instalado, pode executar como usuário comum o seguinte comando
$ /opt/DBDesigner4/DBDesigner4
Espero que ajude =D
Visite o site: https://ramonrdm.wordpress.com/2012/04/17/instalar-dbdesigner-no-ubuntu-64-bits/
BrModelo
O BrModelo é uma ferramenta voltada para o ensino de modelagem de dados em banco relacional que implementa exatamente os conceitos de criação de modelos de uma forma didática, simples, clara e de fácil assimilação de forma independente o Sistema Gerenciador de Banco de Dados (SGDB) adotado. O aplicativo foi desenvolvido não com intuito de criar concorrência com o famoso DBDesigner, mas sim para mostrar outra forma de modelagem relacional.
O programa foi desenvolvido como trabalho de conclusão de pós-graduação e tem como base a metodologia defendida por Carlos A. Heuser, autor do livro Projeto de Banco de Dados. Esta ferramenta é muito utilizada na área acadêmica pelas mais diversas faculdades e universidades.
A interface
O brModelo apresenta uma interface muito simples, mas extremamente funcional. A pequena barra de tarefas colocada do lado esquerdo da tela possui todas as ferramentas necessárias para criar entidades, relacionamentos, atributos, entre outros. Além disso, no menu localizado mais acima da tela é possível editar diversas outras configurações. Se não bastasse, é possível ainda alternar entre diversos modelos abertos e também localizar com facilidade qualquer objeto criado.
Com poucos cliques é possível realizar as mais diversas tarefas.
Criando entidades, relacionamentos, atributos
Para criar entidades, atributos, relacionamentos, etc. é muito fácil, basta clicar no botão da barra de tarefas correspondente ao objeto desejado e dar um clique na posição que deseja inseri-lo.
Para modificar nome e valores de qualquer objeto é preciso selecioná-lo e, na coluna à direita da tela, digitar os dados desejados. É também nesta coluna que você pode modificar os valores das cardinalidades de em relacionamento.
- Para fazer o download clique em
- Abaixo, algumas telas do BrModelo
Exemplo de modelo conceitual: Atributo multivalorado e especialização.
Exemplo de modelo lógico: modelo com template - pronto para conversão para modelo físico.
Exercício de fixação
Agora, utilizando o software DBDesigner ou BrModelo, crie um modelo de banco de dados, o mesmo utilizado no exercício de fixação da Semana 4.
Faça as adaptações necessárias para desenhar esse diagrama de relacionamento no DBDesigner ou BrModelo. Você deverá criar as tabelas com os campos sugeridos e está livre para mudar o formato das linhas de ligação, porém precisa fazê-las corretamente.
Pode ser no Linux ou Windows.
Exemplo de Modelagem
Este é um exemplo bem simples de modelagem de dados. Uma empresa precisa de um cadastro de funcionários que tenha informações do próprio funcionário, dos filhos desse funcionário e também dos cursos que esse funcionário realizou. É importante destacar as entidades principais de relacionamento que aparecem de forma direta e também as entidades que vão surgir de acordo com a modelagem de dados realizada. Isto significa que podemos ter modelagens de dados diferente para um mesmo problema.
De acordo com as regras, normalize as estruturas abaixo:
- Cadastro de Funcionário:
- Matrícula do funcionário
- Nome do funcionário
- Data de nascimento do funcionário
- Dependente do funcionário
- Código do dependente
- Nome do dependente
- Data de nascimento do dependente
- Cadastro de Curso:
- Código do curso
- Nome do curso
- Ano do curso
- Regras do negócio
- Um funcionário pode ter mais de um dependente
- Um funcionário pode fazer mais de um curso
Abaixo uma das soluções:
- Código SQL gerado
Se você tem outra solução, nos envie!!!
Publique lá no fórum "Pergunte ao Professor" e eu postarei aqui.
Participe!
Atividade Obrigatória 2
Semana 6
Nesta quinta semana reapresentamos o DIA e mostramos novos sistemas para a modelagem de dados (DBDesigner e BrModelo). Eu gosto mais do DBDesigner, acho mais completo e bonito, e ainda, permite a geração do código SQL para a criação do banco de dados no MySQL. O lado ruim do DBDesigner é que seu desenvolvimento foi interrompido, limitado a sistemas de 32 bits e de instalação complicada para sistemas de 64 bits no Linux e também não tem versões específicas para Windows 7 ou posteriores. Nesta semana, vamos lançar a AO2 e falar melhor sobre essa Atividade Obrigatório (2) na nossa interação, que abre nesta semana. Na próxima semana, vamos mostrar como fazer as ligações necessárias entre a nossa aplicação PHP no NetBeans com o banco de dados MySQL. Assim, podemos fazer a conexão entre a aplicação web e o banco de dados MySQL.
Continuem estudando e até a próxima!
Prof. Douglas A.
Referências
[1] http://www.fabforce.net/downloads.php
[2] http://www.sis4.com/brmodelo/download.aspx
| << | <> | >> |
|---|





